Arduino Serial 通訊教學|將資料傳送到 TouchDesigner 並實現互動控制

本教學說明如何透過 Serial 通訊將 Arduino 資料傳送至 TouchDesigner,並透過 Serial (DAT) 實現實時互動控制。包含完整 Arduino 程式碼與 TouchDesigner 設定流程,適合互動設計初學者快速上手。

Dec 27, 2021

⭑⭑⭑⭑⭑⭑⭑⭑⭑⭑⭑⭑⭑⭑⭑⭑
這篇教學將引導您如何從 Arduino 傳送資料到 TouchDesigner,實現兩者之間的串列通訊。

Arduino 端

完整程式碼

void setup() { Serial.begin(9600); } void loop() { int dir = 0; Serial.print(dir); delay(100); }

說明

  1. 設定 Serial 通訊速率:在 setup() 函數中,使用 Serial.begin(9600); 設定與 TouchDesigner 通訊的 baud 率為 9600。
  1. 傳送資料:在 loop() 函數中,使用 Serial.print(dir); 將變數 dir 的值傳送到串列埠。
  1. 延遲傳送:使用 delay(100); 讓每次資料傳送之間有 100 毫秒的間隔,避免資料過於頻繁地傳送。

TouchDesigner 端

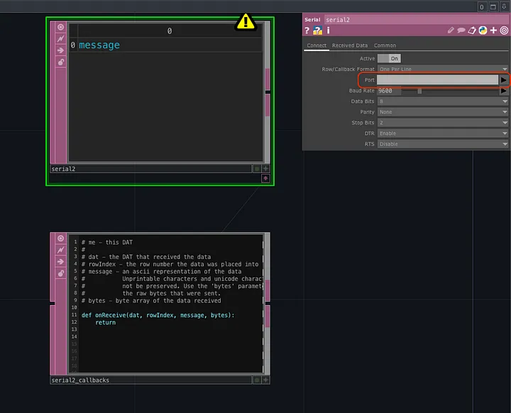
  1. 新增 Serial DAT:在 TouchDesigner 中,新增一個 Serial (DAT) Operator,用於接收 Arduino 傳送的資料。
  1. 設定參數
      • Port:選擇 Arduino 所連接的 Serial 端口。
      notion image
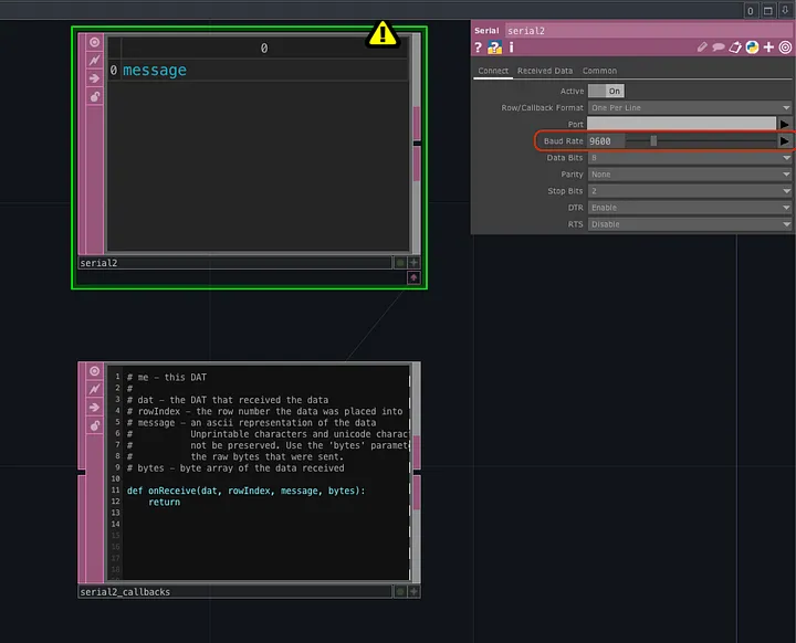
      • Baud Rate:設定為 9600,與 Arduino 端一致。
      notion image
  1. 查看資料:啟動 Arduino 程式後,您應該可以在 Serial (DAT) 中看到從 Arduino 傳送過來的資料。
  1. 進一步處理:您可以使用其他 DAT 或 CHOP Operator 對接收到的資料進行處理,實現各種互動效果。
notion image
⭑⭑⭑⭑⭑⭑⭑⭑⭑⭑⭑⭑⭑⭑⭑⭑
Luxmin Institute 互動研究院 策劃了一系列關於互動體驗技術、科技藝術與多媒體整合為核心的主題課程、工作坊、社群、聚會,以及 TXRX 互動體驗大會
關注我們最新的活動動態與報名資訊:https://www.threads.com/@luxmin.institute
💡
最近我們新開了一個 Line TouchDesigner 討論群組,歡迎大家加入一起討論與進步!
https://line.me/ti/g2/5IkAcg_6dF_CbR0oChIRWVoTRWQdSEHEVmcjtw
 
如有相關專案或其他需求,請洽 luxmin.art